728x90
출처:
https://www.youtube.com/watch?v=FhrkWA9hioU&list=PL93mKxaRDidECgjOBjPgI3Dyo8ka6Ilqm&index=27


이렇게 없애서 insert하는 방법 찾아야하는데
그게 바로
@DynamicInsert



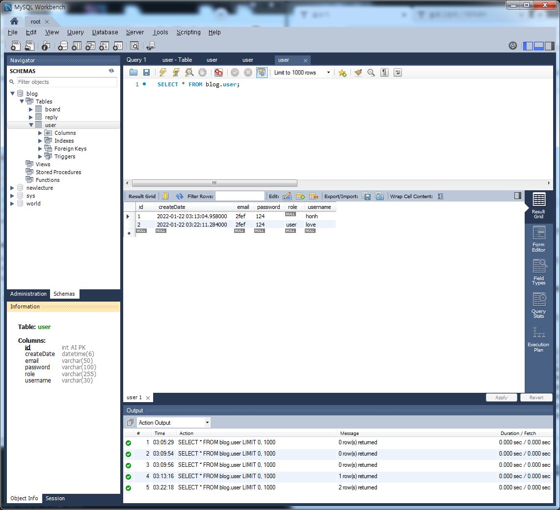
이제 role값이 들어가 있음

쿼리를 보면 role이 생략되어 있음
@DynamicInsert
기능이 좋긴한데
계속 붙이는게 좋은 방법은 아니다. 그래서 주석처리하고

27행 주석
42행 주석

추가
이렇게 하면 개발자가 실수를 할수 있다.
이거 같은 겨우




이제 이렇게하면 25행 변경해줘야한다.

이렇게 하면
@DynamicInsert
@ColumnDefault("'user'")
을 쓰지 않고 구현된다?




구현됐다
User ->USER로 따로 수정해줌
ENUM을 쓰면 내가 쓰려는 값을 강제할 수 있다.(열거형)
data 도메인 만들 때 쓴다
728x90
'Spring > Spring boot' 카테고리의 다른 글
| 스프링부트 강좌 27강(블로그 프로젝트) - 전체 select 및 paging 테스트 (0) | 2022.01.22 |
|---|---|
| 스프링부트 강좌 26강(블로그 프로젝트) - id로 select 테스트 (0) | 2022.01.22 |
| 스프링부트 강좌 24강(블로그 프로젝트) - 회원가입 위한 insert 테스트 (0) | 2022.01.22 |
| 스프링부트 강좌 23강(블로그 프로젝트) - JSON 사용법 (0) | 2022.01.21 |
| 스프링부트 강좌 22강(블로그 프로젝트) - 연관관계의 주인 (0) | 2022.01.21 |
댓글